최근 구글 딥마인드(Google DeepMind)는 AI의 추론 능력을 크게 향상시키는 새로운 프레임워크를 공개했습니다. 바로 ‘시스템 2 사고(System 2 thinking)’ 개념을 도입해 복잡한 문제 해결 능력을 강화한 토커-리즈너(Talker-Reasoner) 프레임워크입니다. 이 프레임워크는 AI가 즉각적인 반응과 신중한 추론을 동시에 수행할 수 있도록 설계되어 AI 에이전트의 효율성과 정확성을 크게 높여줍니다. 이번 글에서는 토커-리즈너 프레임워크와 그 중요성, 실제 활용 방안에 대해 쉽게 설명하겠습니다.

시스템 2 사고란 무엇인가?
‘시스템 2 사고’는 노벨 경제학상을 수상한 심리학자 다니엘 카너먼(Daniel Kahneman)이 제안한 개념으로, 인간의 두 가지 사고 방식을 설명합니다. 인간의 뇌는 빠르고 직관적으로 판단하는 ‘시스템 1’과 느리고 신중하게 분석하는 ‘시스템 2’로 나뉩니다. 예를 들어, 급하게 차가 다가올 때 피하는 즉각적인 반응은 시스템 1에 해당하며, 복잡한 수학 문제를 풀거나 신중한 의사결정을 하는 것은 시스템 2에 해당합니다.
AI에 이 두 시스템을 적용하면, 단순한 패턴 인식과 같은 빠른 반응은 시스템 1을 통해 수행하고, 복잡한 추론과 계획은 시스템 2를 통해 수행하게 됩니다. 구글 딥마인은 이 시스템 2 사고를 AI에 도입함으로써, 기존 AI가 처리하기 어려웠던 복잡한 문제 해결을 가능하게 하고자 합니다.
이 다이어그램은 AI 시스템의 *토커 에이전트(Talker Agent)*와 *리즈너 에이전트(Reasoner Agent)*가 어떻게 서로 협력하여 사용자와 상호작용하는지 보여줍니다. 이를 이해하기 쉽게 풀어보겠습니다.
다이어그램의 주요 요소
1. 사용자(User): 이 AI 시스템의 주요 사용자는 사람입니다. 사용자는 질문을 하거나 요청을 AI 시스템에 전달합니다.
2. 월드(World): 사용자와 관련된 외부 환경을 의미합니다. 이곳에는 사용자의 목표, 생활 습관, 장애 요소 등이 포함됩니다. 시스템은 이러한 환경을 이해하여 더 맞춤형 서비스를 제공합니다.
3. 토커 에이전트(Talker Agent):
• 역할: 사용자와 직접 대화하는 역할을 합니다. 사용자의 질문에 답변을 제공하거나 필요한 정보를 전달합니다.
• 작동 방식: 토커 에이전트는 사용자로부터 자연어로 된 피드백을 받고, 그 피드백을 리즈너 에이전트와 공유하여 필요한 작업을 수행합니다. 예를 들어, 사용자가 질문을 하면 토커 에이전트는 리즈너에게 적절한 답변을 요청하고, 리즈너의 결과를 사용자에게 전달합니다.
4. 리즈너 에이전트(Reasoner Agent):
• 역할: 논리적 추론과 계획 수립을 담당합니다. 사용자의 요구에 맞는 정보를 수집하고 이를 바탕으로 결정을 내립니다.
• 작동 방식: 리즈너 에이전트는 Reason - Act - Extract라는 순환 과정을 통해 사용자에 대한 정보를 수집하고 분석합니다. 예를 들어, 사용자가 어떤 목표를 이루기 위한 방해 요소를 해결하고자 할 때, 리즈너는 이 정보를 바탕으로 최적의 방법을 찾아내는 추론을 수행합니다.
5. 공유된 정보 (Agent Belief):
• 리즈너와 토커 에이전트는 사용자에 대한 목표, 장애 요소, 생활 습관 등의 정보를 공유하고 있습니다. 이 공유된 정보는 시스템의 “믿음 상태”로, 두 에이전트가 서로의 작업 결과를 바탕으로 동일한 정보를 바탕으로 움직일 수 있도록 합니다.
상호작용 과정
• 사용자의 질문 및 요청: 사용자가 질문을 하면 토커 에이전트가 이 질문을 받아 리즈너 에이전트에게 전달합니다.
• 추론과 계획(Reason - Act - Extract): 리즈너 에이전트는 주어진 정보를 바탕으로 논리적으로 계획을 세우고, 필요한 경우 외부 세계의 정보를 검색하여 추가 데이터를 얻습니다.
• 결과 전달: 리즈너가 준비한 정보를 토커가 받아 사용자에게 전달합니다.
• 피드백 수집 및 반영: 사용자가 제공한 피드백은 리즈너와 토커 에이전트 간 공유되며, 이를 바탕으로 더 나은 결과를 위해 시스템이 학습하고 조정됩니다.
요약
이 시스템에서 토커 에이전트는 사용자와의 대화와 피드백을 수집하는 역할을 하고, 리즈너 에이전트는 논리적 추론을 통해 사용자에게 맞는 답변을 준비합니다. 두 에이전트가 서로 정보를 공유하면서 사용자에게 최적화된 답변을 제공하는 방식으로 작동합니다.
토커-리즈너 프레임워크란?
토커-리즈너 프레임워크는 AI가 시스템 1과 시스템 2의 기능을 모두 갖추도록 설계된 구조입니다. 이 프레임워크에서 토커와 리즈너는 각각 시스템 1과 시스템 2의 역할을 담당합니다.
• 토커(Talker): 시스템 1에 해당하는 구성 요소로, 빠르게 사용자와 소통하며 실시간 상호작용을 처리합니다. 토커는 사용자의 질문에 응답하거나 간단한 명령을 수행하며, 즉각적인 반응이 필요한 상황에서 주로 사용됩니다. 대형 언어 모델(LLM)의 상황 내 학습 기능을 활용하여 빠르고 직관적인 대화를 생성합니다.
• 리즈너(Reasoner): 시스템 2에 해당하는 구성 요소로, 느리고 신중한 추론을 통해 복잡한 문제를 해결합니다. 리즈너는 복잡한 계획 수립이나 다단계 추론이 필요한 작업을 수행하며, 외부 데이터와의 상호작용을 통해 지식을 증강하고 업데이트합니다. 리즈너가 생성한 정보는 AI의 기억에 저장되어, 토커가 대화할 때 참고 자료로 활용됩니다.
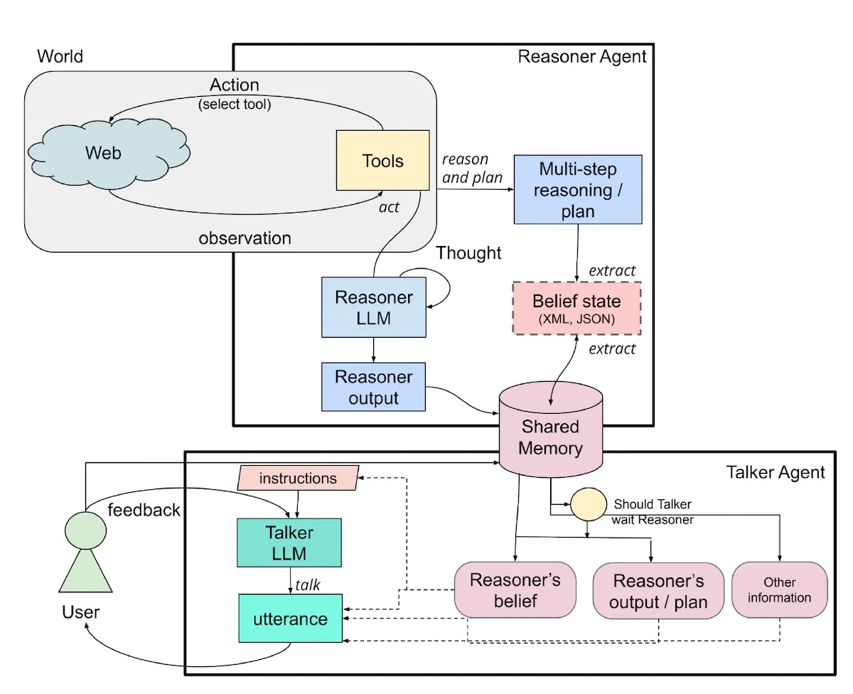
이 이미지는 *토커(Talker)*와 *리즈너(Reasoner)*라는 두 가지 AI 에이전트가 정보를 처리하는 방식을 보여주는 다이어그램입니다. 쉽게 설명하면, 이 두 에이전트는 각자 맡은 역할을 하며 협력하여 사용자와 상호작용하고 필요한 작업을 수행합니다.
1. 리즈너 에이전트 (Reasoner Agent)
• 역할: 리즈너는 주로 논리적 추론과 계획을 담당하는 에이전트입니다. 사용자가 요청한 작업을 어떻게 수행할지 생각하고 계획을 세웁니다.
• 작업 흐름: 리즈너는 복잡한 문제를 해결하거나 여러 단계를 거쳐야 하는 작업을 수행할 때, ’멀티스텝 추론 및 계획(Multi-step reasoning / plan)’을 세웁니다.
• 데이터와 행동: 리즈너는 필요한 경우 웹에서 정보를 찾거나 특정 도구를 사용하여 데이터를 수집하고, 이를 바탕으로 *추론(Reasoning)*을 수행합니다. 이 과정에서 “믿음 상태(Belief state)“를 업데이트하는데, 이는 현재 상황이나 상태에 대한 정보를 담고 있는 데이터(예: XML 또는 JSON 형식)입니다.
• 결과 저장: 리즈너는 처리한 정보를 ’공유 메모리(Shared Memory)’에 저장합니다. 이 공유 메모리는 두 에이전트가 공통적으로 접근할 수 있는 공간입니다.
2. 토커 에이전트 (Talker Agent)
• 역할: 토커는 사용자와의 상호작용을 담당합니다. 리즈너가 작업한 내용을 사용자에게 설명하거나, 사용자의 질문에 답을 제공합니다.
• 작업 흐름: 토커는 공유 메모리에 저장된 리즈너의 정보(예: 계획, 추론 결과 등)를 기반으로 사용자에게 전달할 내용을 구성합니다.
• 사용자 응답: 토커는 리즈너의 결과를 바탕으로 사용자에게 답변을 제공하며, 필요한 경우 사용자의 피드백을 수집합니다. 이 피드백은 공유 메모리에 저장되어 리즈너에게 전달될 수 있습니다.
3. 상호작용 방식
1. 리즌 & 플랜: 리즈너가 작업을 수행하기 위해 필요한 정보를 수집하고, 여러 단계에 걸쳐 계획을 수립합니다.
2. 공유 메모리: 리즈너가 생성한 데이터는 공유 메모리에 저장되며, 토커가 여기에 접근하여 결과를 사용자에게 전달할 준비를 합니다.
3. 사용자 상호작용: 토커가 사용자에게 필요한 정보를 제공하고, 피드백을 받아 공유 메모리에 업데이트하여 리즈너와 공유합니다.
요약
간단히 말해, 리즈너는 “생각하고 계획”하며, 토커는 “사용자와 대화하고 응답”하는 역할을 합니다. 이 두 에이전트는 공유 메모리를 통해 정보를 주고받으면서 협력하여 사용자에게 더 나은 경험을 제공합니다.
토커-리즈너의 상호작용 방식
두 에이전트는 공유 메모리(Shared Memory)를 통해 정보를 주고받으며 협력합니다. 리즈너는 최신 정보를 메모리에 업데이트하고, 토커는 이를 참조해 사용자에게 필요한 답변을 제공합니다. 이 비동기적 통신 덕분에 토커는 리즈너가 더 많은 시간을 들여 복잡한 계산을 수행하는 동안에도 지속적인 대화 흐름을 유지할 수 있습니다. 예를 들어, 토커가 사용자의 질문에 신속하게 답변하는 동안, 리즈너는 더 복잡한 정보 분석을 백그라운드에서 수행해 답변의 정확성과 신뢰성을 높입니다.
실제 사례: 수면 코칭 애플리케이션
이 프레임워크의 실제 예로 수면 코칭 애플리케이션을 들 수 있습니다. 수면 코치 역할을 하는 토커는 사용자와 직접 대화하며, 수면 패턴에 대한 질문에 응답하거나 코칭 과정을 안내합니다. 반면 리즈너는 사용자의 수면 문제, 습관, 목표에 대한 데이터를 기반으로 맞춤형 조언과 계획을 세웁니다. 예를 들어, 리즈너가 사용자의 수면 습관을 분석해 맞춤형 조언을 준비하면, 토커는 이를 사용자에게 전달해 실질적인 코칭 효과를 극대화할 수 있습니다.
향후 연구 방향
딥마인드는 토커와 리즈너 간의 상호작용을 더욱 최적화하는 연구 방향을 제시했습니다. 이상적으로는 토커가 리즈너의 도움이 필요한 쿼리와 스스로 처리할 수 있는 쿼리를 구분하여 불필요한 계산을 줄이고 효율성을 높일 수 있게 하는 것입니다. 또한, 다양한 분야에 특화된 여러 리즈너를 도입해 더 포괄적인 지원을 제공하는 방안도 검토 중입니다. 예를 들어, 의료, 금융, 법률 등 전문 지식이 필요한 분야에서 AI가 효과적으로 작동하도록 각각의 리즈너가 특정 분야의 정보를 다루는 구조를 구상하고 있습니다.
결론: AI의 미래를 여는 시스템 2 사고
구글 딥마인드의 토커-리즈너 프레임워크는 AI가 단순한 패턴 인식에서 벗어나, 복잡한 문제를 해결할 수 있는 새로운 지평을 열어줍니다. 이 프레임워크를 통해 AI는 사용자와의 실시간 대화를 통해 신속하게 반응할 수 있을 뿐만 아니라, 깊이 있는 분석과 추론을 통해 더 신뢰성 높은 결정을 내릴 수 있습니다. 앞으로 이 시스템 2 사고 기반의 AI는 다양한 분야에서 인공지능의 역할을 확장하는 데 중요한 역할을 할 것으로 기대됩니다.
링크타고 아무거나 구입하기:
https://link.coupang.com/a/cytAXf
로켓배송으로 빠르게, 로켓와우 멤버십으로 할인과 무료 반품까지 | 쿠팡
쿠팡 로켓배송, 로켓프레시, 로켓직구, 로켓럭셔리까지 쿠팡 멤버십으로 모든 헤택을 한 번에 누려보세요. 쿠팡 와우회원은 무료배송도 가능합니다
www.coupang.com
이 포스팅은 쿠팡 파트너스 활동의 일환으로, 이에 따른 일정액의 수수료를 제공받습니다.
AI 스케일링 법칙을 넘어선 새로운 패러다임: 오픈AI의 ‘시스템 2 사고’란?
'AI Insight News' 카테고리의 다른 글
| 일론 머스크의 xAI, AI 연구 위한 초대형 슈퍼컴퓨터 '콜로서스' 공개…성능 혁신을 위한 발걸음(유료광고 포함) (1) | 2024.10.31 |
|---|---|
| 오픈AI, 자체 AI 칩 개발 위해 브로드컴, TSMC와 협력…엔비디아 의존도 줄이기 전략(유료광고 포함) (1) | 2024.10.31 |
| 애플 인텔리전스: 애플의 새 AI 혁신, 주요 기능과 사용 가능 기기 알아보기(유료광고 포함) (3) | 2024.10.30 |
| 미드저니, 새로운 이미지 편집 기능 등장! 텍스트로 이미지 자유롭게 수정하는 시대가 왔다!(유료광고 포함) (3) | 2024.10.27 |
| 웨이모, 7.8조 투자 유치로 로보택시 시장 선두 굳힌다…테슬라와의 차별점은?(유료광고 포함) (1) | 2024.10.27 |

